Go here for the latest + some code.
An alerting engine for a metrics & monitoring system.
This is the same approach I wanted in my initial spike, only instead of writing a custom collector & using an existing alerting engine (riemann), I'm proposing using an existing collector (hekad) and writing the alerting engine.
Proposed design:
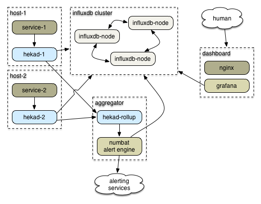
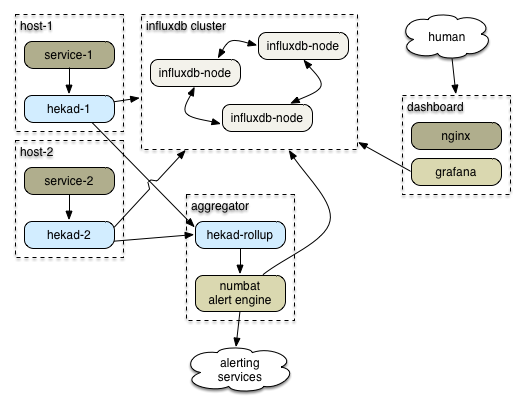
- There's a cluster of InfluxDBs.
- Each host runs a hekad configured for collection.
- Each service has a client that sends a heartbeat to
hekad. - Each service also sends interesting datapoints to
hekad. hekadshould also hoover up log data.- The per-host hekads send all data to InfluxDB.
- They also send it to the rollup
hekad. This analyzes stats & feeds data tonumbat. numbatis responsible for sending alerts & generating timeseries events for these alerts.- A grafana dashboard shows the data.
- If this service does its job, you delete your nagios installation.
An example setup might look like this, with many service/hekad pairs:
Half of the above can happen in hekad. Hekad can then send the alerts/rollups to this app for display or other action. Separate responsibility: heka to analyze data, this app for display.
Implications:
- everything goes into InfluxDB: hekad output, operational actions, other human actions
- Dashboard needs to include both visual data (graphs) & current alert status
- data should probably get tagged with "how to display this" so a new stream of info from hekad can be displayed usefully sans config
- Dashboard should link to the matching Grafana historical data displays for each metric.
CONSIDER: dashboard data displays are grafana, just of a different slice of influxdb data (rotated out regularly?) Dashboard page then becomes grafana with the alert stuff in an iframe or something like that. In this approach, the dashboard service is an extra-complex configurable set of hekad rules in javascript instead of Lua.
The piece that needs to be written:
numbat: a server that accepts data streams from hekad & processes them
- processing rules are javascript snippets
- probably a directory full of them that gets auto-reloaded? static on startup initially, though
- sends generated events back to influxdb
- websockets/whatever to push updates from monitoring layer to the dashboard
numbat is a window onto incoming data.
Outgoing integrations:
- pagerduty
- slack messages
It must be a valid InfluxDB data point. Inspired by Riemann's events.
{
host: 'hostname.example.com',
service: 'service.name',
tags: ['array', 'of', 'tags'],
status: 'okay' | 'warning' | 'critical' | 'unknown',
description: 'textual description',
time: ts-in-ms,
ttl: ms-to-live,
value: 42
}Use tags to carry metadata. Some possibilities:
annotation: a singular event, like a deploy.counter,gauge, etc: hints about how to chart
- match & act
- calculate history & act on outlier
- presence-required
- absence-required
- automatic rules (deduced rules)
Example automatic rule: heartbeats Once a heartbeat is received from a node, a rule requiring the presence of the heartbeat is generated. This rule is removed if a graceful shutdown event from that node arrives. If the heartbeat data times out, an alert is created.
All incoming data points may have a status field. If they have a status field, this is examined for nagios-style warning levels.
How much hacking up of grafana is required? E.g., can it overlay annotations on graphs? Would prefer to make a customized dashboard set for it.
